如何在AutoCAD中导入SketchUp草图大师SU三维模型?
发布于2021-11-08

问:
如何在AutoCAD中导入SketchUp草图大师SU三维模型?
答:

要解决这个问题,可以在CAD中看到一个“附加模块”菜单,在里面有一个“输入SKP文件”选项,通过个选项,就可以导入SketchUp三维模型到CAD里面了。
操作步骤:
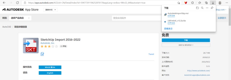
- 第01步:在AUTODESK App Store官网找到SketchUp Import 2016-2022应用,未来会随版本更新而更新!
- 第03步:登陆自己的帐号,如果没有账号,就注册一个。非常简单!
- 第04步:登陆自己的帐号,就可以下载SketchUp Import 2016-2022应用了。网址:https://apps.autodesk.com/ACD/zh-CN/Detail/Index?id=5947739119625287617&appLang=en&os=Win32_64&autostart=true

- 第05步:将下载来的SketchUp Import 2016-2022应用进行安装。建议关闭CAD再安装。



- 第06步:安装好后,打开CAD就可以通过“附加模块”菜单里面的“输入SKP文件”选项导入SketchUp三维模型了,建议将SketchUp模型版本存低一点再导入CAD!
浏览19
点赞0
评论0
收藏0
评论 (0)
暂无评论,快来留下一条吧~

